Documentation Index
Fetch the complete documentation index at: https://help.elationhealth.com/llms.txt
Use this file to discover all available pages before exploring further.
Recommended Reading
The current article focuses on how to share a patient’s entire chart through Elation. If you only want to share specific records we recommend reading Letters & Referrals Guide- Sending messages to patients & corresponding with third party professionals.How to share the entire chart with a Patient
The best and most secure method for sharing the patient’s entire chart with the patient is using the Elation Patient Passport feature. The Letter to Patient feature allows you to communicate with your patient via Elation Patient Passport. Learn more about Patient Passport in the Elation Passport for Patients Guide. If the patient does not have a Passport account yet, send them a copy of their chart will also invite them to register for an account.- Click Letter >>-> To Patient to start a message to a patient
- Type a Subject line and Body for your Letter/Referral
- Attach the patient’s entire chart by clicking Attach Everything in Chart
- Specify whether or not you want the patient to respond to the letter/message
- When you are ready to send the message, click Sign & Send
- You will also see other options under Sign & More such as:
- Sign & Print- Sends the message to patient’s Passport account & prints a copy out
- Sign, Send & Create Follow-up Letter- Sends the message to patient’s Passport account & starts a new draft for follow up
How to share the entire chart with a clinical collaborator
The best and most HIPAA compliant option for sharing the patient’s entire chart with an external clinical collaborator is by sending them a fax or email with access to the Interactive Chart via the Provider Portal. You can follow these steps to achieve this.
- Click the Letter >>-> To Provider to start a Letter draft
- Enter a recipient in to To field
- Type a Subject line and Body for your Letter/Referral
- Attach the patient’s entire chart by clicking Attach Everything in Chart
- **(Charts with less than 40 pages only) ** Choose whether or not you want to include attachments
- Default: Send a link to an interactive chart online + a faxed copy of the body of the Letter (attachments not included).

-
If you attached more than 40 pages of records, this option will not be available and the recipient can only view attachments online
- When you are ready to send the Letter, click Sign & Send
- You will also see other options under Sign & More such as:
- Sign & Print w/attachments- Sends the Letter if there is a fax number or email address on file & prints the entire Letter with attachments
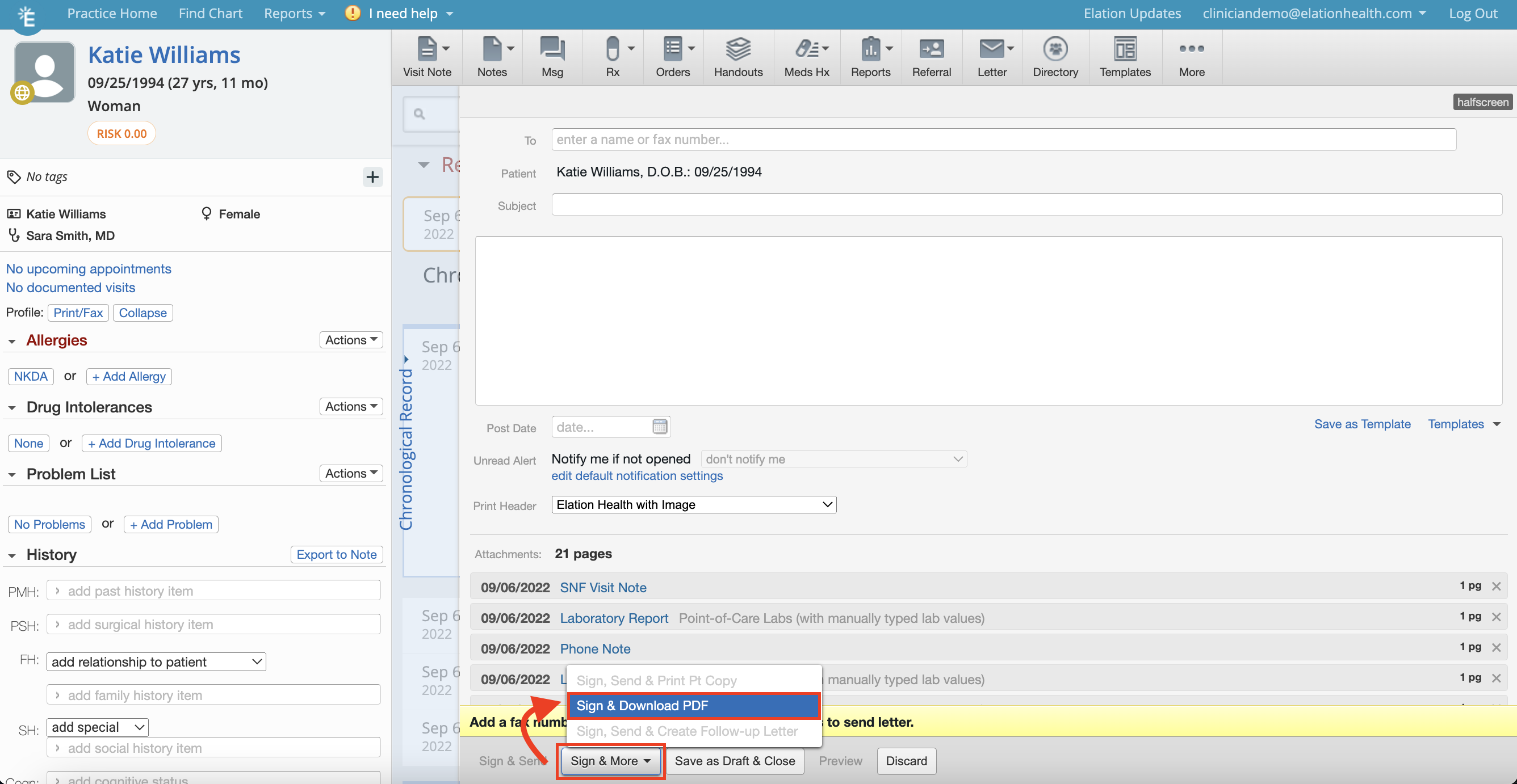
- Sign & Download PDF- Sends the Letter if there is a fax number or email address on file & generates a PDF copy of the entire letter which you can download to a password protected USB. See the Download a copy of the patients chart section for more information on this feature.
Download a copy of the patient’s entire chart
- Click the Letter >>-> To Provider to start a Letter draft
- Enter the recipient’s name in to To field or something generic like “Chart Copy”
- Type a Subject line and Body for your Letter if needed
- Attach the patient’s entire chart by clicking Attach Everything in Chart
- Click Sign & More >> Sign & Download PDF

-
The Sign & Download PDF option is not available if the chart is 40 pages or less in size. Instead, click Sign & Print w/attachments and use the Print to PDF function on your browser to save as PDF.
- Charts with 50+ pages only
- A yellow banner will appear at the top of your screen that provides you with links to download the PDF or .Zip file.

- The PDF is one single document containing the letter and all chart item attachments. This is the best option if you wish to print the chart and send it manually through your fax machine.
- The ZIP archive is a folder containing neatly labeled and organized PDFs of each chart items.
- If you are in the patient’s chart, click Actions >> Download Archive to download the ZIP archive or Print to use the Print to PDF function on your browser to save as PDF.

How does the recipient retrieve the full chart online?
If you sent the recipient a fax or email using their fax number or email address on file, they can retrieve the full chart online using the Provider Portal. See the How my colleagues can access shared patient information from my faxes and emails article to learn more about the recipient’s workflow after they receive your chart copy.The recipient also uses Elation EHR:
If the recipient is also an Elation EHR user, you will see a
next to their name and all of the patient’s records will be sent directly to the recipient’s EHR account. The letter will appear in your recipient’s Practice Home queue, under Provider Letters:

- If your recipient does not already have a chart in their EHR for Patient Charles, one will be created automatically.
- When your recipient signs off your letter, they will be prompted to also file each chart item as a report in their version of Patient Charles’ chart.

Frequently Asked Questions (FAQ)
I do not see a “Sign & Download PDF” option when I attach everything in chart. Why?
The Sign & Download PDF option is not available if the chart is 40 pages or less in size. Instead, click Sign & Print w/attachments and use the Print to PDF function on your browser to save as PDF. If the chart is 40 pages or less in size you will not be able to download an archive either.The yellow banner is not appearing for certain chart downloads. Why?
The yellow banner will only appear for chart downloads that have more than 50 pages of attachments. If you do not see the yellow banner, go to the patient’s chart, click Actions >> Download Archive to download the ZIP archive or Print to use the Print to PDF function on your browser to save as PDF.I accidentally dismissed the yellow banner and now I cannot find the “download” option in the patient’s chart.
The download button is only available in the yellow banner. If you no longer see the yellow banner, go to the patient’s chart, click Actions >> Print to use the Print to PDF function on your browser to save as PDF.Next Step
Try generating a chart copy today!Related Articles
- Letters & Referrals Introduction- Sharing clinical data outside of Elation
- Letters & Referrals Guide- Managing & searching the provider directory
- Letters & Referrals Guide- Sending messages to patients & corresponding with third party professionals
- Letters & Referrals Guide- Share Documents With Other Elation EHR Users
- Letters & Referrals Guide- Creating New Contacts
- How my colleagues can access shared patient information from my faxes and emails
- Elation Passport for Patients Guide